[Open Source] #118 - Review Board: Hệ thống kiểm duyệt mã nguồn doanh nghiệp với Python, Django và kiến trúc mở rộng Hooks-driven
Trong quy trình phát triển phần mềm chuyên nghiệp, việc kiểm duyệt mã nguồn (Code Review) không chỉ là tìm lỗi mà còn là bảo đảm tính nhất quán và tri thức của dự án. Ra đời từ năm 2006, Review Board đã khẳng định vị thế là một trong những nền tảng kiểm duyệt mã nguồn và tài liệu mạnh mẽ nhất, hỗ trợ đa dạng các hệ thống quản lý phiên bản (VCS) từ cổ điển đến hiện đại.
Dưới góc độ kỹ thuật, Review Board là một bài học mẫu mực về việc xây dựng một Extensible Monolith (Khối thống nhất có khả năng mở rộng) và kỹ thuật trừu tượng hóa hạ tầng quản lý mã nguồn (SCM Abstraction).
Github: https://github.com/reviewboard/reviewboard
🛠️ 1. Nền tảng công nghệ: Sự ổn định của Django và tính hiện đại của TypeScript
Review Board kết hợp giữa các thư viện Python chuyên sâu và quy trình build frontend hiện đại:
- Backend (Python 3.9+ & Django 4.2+): Sử dụng Django làm nền tảng vững chắc cho logic nghiệp vụ. Điểm đặc biệt là việc sử dụng Djblets – một thư viện do chính đội ngũ phát triển để cung cấp các thành phần phức tạp như Datagrids, API framework và hệ thống Extension.
- SCM Tooling Interface: Hỗ trợ cùng lúc hàng chục hệ thống quản lý phiên bản (Git, SVN, Perforce, Mercurial, ClearCase) thông qua một lớp giao diện (Interface) trừu tượng, cho phép review code bất kể mã nguồn được lưu trữ ở đâu.
- Frontend Evolution (TypeScript & React): Dự án đang thực hiện một cuộc cách mạng khi chuyển dịch dần từ kiến trúc Backbone.js cũ sang TypeScript hiện đại, sử dụng React cho các component UI và Vite để đóng gói tài nguyên.
- Advanced Caching: Sử dụng Memcached làm lớp đệm dữ liệu chính, giúp việc hiển thị các tệp diff khổng lồ diễn ra trong tích tắc.
🏗️ 2. Trụ cột kiến trúc: Hooks-driven và API-First
Review Board được thiết kế để không bao giờ "bị khóa" bởi các tính năng cốt lõi:
- Extension Framework (Hooks): Thay vì can thiệp vào mã nguồn lõi, lập trình viên có thể mở rộng tính năng thông qua hệ thống Hooks. Bạn có thể "móc" thêm các logic kiểm tra CI/CD, thay đổi giao diện dashboard hoặc tích hợp chatbot thông qua các Extension độc lập.
- API-Driven Architecture: Toàn bộ tính năng trên giao diện web đều được xây dựng dựa trên hệ thống WebAPI. Điều này cho phép công cụ dòng lệnh
RBToolstương tác mạnh mẽ với hệ thống, biến việc gửi review trở nên tự động hóa hoàn toàn. - Diff Abstraction Layer: Xử lý tệp diff là phần khó nhất của mọi hệ thống review. Review Board xây dựng một lớp xử lý riêng biệt có khả năng phân tích sự khác biệt giữa các phiên bản diff (Interdiffs), phát hiện các dòng bị di chuyển (Moved lines) và xử lý indentation chính xác.
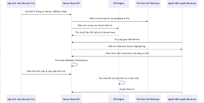
🔄 3. Workflow: Quy trình kiểm duyệt từ tệp Diff đến mã nguồn hoàn thiện (Sequence Diagram)
Sơ đồ dưới đây mô tả cách Review Board xử lý một yêu cầu kiểm duyệt mã nguồn:

⚡ 4. Các kỹ thuật "Pro-level" trong mã nguồn
- Interdiff Analysis: Review Board có khả năng so sánh hai phiên bản khác nhau của cùng một bản vá (patch). Điều này giúp người kiểm duyệt chỉ cần xem những gì đã thay đổi kể từ lần góp ý trước, thay vì phải đọc lại toàn bộ mã nguồn.
- Trojan Source & Unicode Safety: Tích hợp module
codesafetyđể phát hiện các ký tự Unicode nguy hiểm có thể được sử dụng để che giấu mã độc (Trojan Source attacks), đảm bảo code hiển thị đúng bản chất thực thi. - Complex Opcode Generation: Sử dụng các thuật toán Myers Diff tinh chỉnh để tạo ra các opcode (mã lệnh thay đổi), giúp việc render giao diện diff mượt mà ngay cả với những tệp tin có hàng nghìn dòng thay đổi.
- Extensive Build Pipeline: Quy trình build backend (
build-backend.py) được tùy chỉnh để tự động biên dịch đa ngôn ngữ (i18n) và đóng gói static media ngay trong quá trình cài đặt Python, giảm thiểu sai sót khi triển khai.
⚖️ 5. So sánh chiến lược
| Tiêu chí | Review Board | GitHub Pull Requests | Gerrit |
|---|---|---|---|
| Hỗ trợ VCS | Rất mạnh (Git, SVN, P4, v.v.) | Chỉ Git | Chỉ Git |
| Kiểm duyệt Diff | Chuyên sâu (Interdiffs, Moved lines) | Cơ bản | Mạnh (Change-sets) |
| Khả năng mở rộng | Rất cao (Extension Hooks) | Trung bình (GitHub Apps) | Thấp (Plugin dựa trên Java) |
| Mô hình triển khai | Self-hosted (Enterprise) | SaaS / Enterprise | Self-hosted |
| Kiểm duyệt tài liệu | Có hỗ trợ (PDF, Hình ảnh) | Hạn chế | Không |
✅ Kết luận: Tại sao Review Board là hình mẫu cho sự maintainability lâu dài?
Review Board chứng minh rằng một dự án mã nguồn mở có thể tồn tại và phát triển rực rỡ trong gần 20 năm nhờ vào việc xây dựng một kiến trúc trừu tượng tốt. Bằng cách tách biệt logic xử lý VCS và xây dựng hệ thống extension mạnh mẽ, Review Board đã tạo ra một hệ sinh thái mà các doanh nghiệp lớn có thể tin tưởng để tùy biến theo quy trình riêng biệt.
Đối với các kỹ sư Backend, nghiên cứu Review Board giúp bạn hiểu sâu về:
- Cách thiết kế SCM Abstraction Layer cho đa hệ thống.
- Kỹ thuật xử lý Văn bản và Diff ở mức độ chuyên sâu.
- Tư duy Hiện đại hóa Monolith từ Python cũ sang TypeScript/React.
All Rights Reserved